NUOVO AGGIORNAMENTO PRENOTA build 558 - Rinnovi patente
Gentile cliente,
la preghiamo di scaricare da QUESTO LINK il nuovo aggiornamento del SIDA TuttoPrenota 558.
Abbiamo introdotto dei nuovi strumenti per affrontare le difficoltà introdotte ieri dal CED per il pagamento dei bollettini e risolto il bug che non permetteva l'apertura dei PDF.
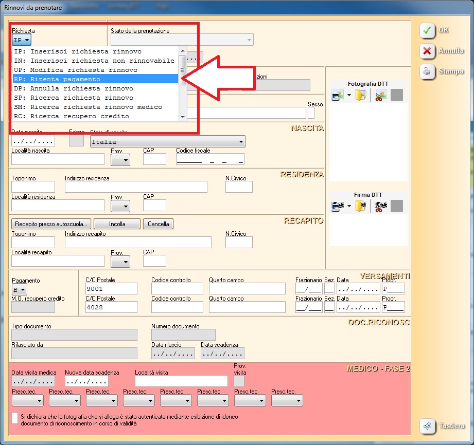
L'interfaccia del SIDA TuttoPrenota stata cambiata per una maggiore facilità di inserimento del CODICE DEL TIMBRO POSTALE:
Accertarsi che sotto la voce Pagamento ci sia il Bollettino Postale (B) - Accertarsi che in Codice controllo e Quarto campo abbiate "sparato" i codici dei bollettini - Attenzione a sparare i codici giusti in linea con il 9001 e il 4028 - Compilate successivamente il CODICE TIMBRO POSTALE come indicato sotto la sezione VERSAMENTI: Frazionario poi Sezione poi Data poi Progressivo (qui sotto i bollettini da cui ricavare le informazioni). ATTENZIONE IL PROGRESSIVO HA SOLO 4 CIFRE, per cui, del numero PROGRESSIVO del bollettino Banco Posta inserite SOLO LE ULTIME 4 CIFRE.
![]() |
![]() |
Abbiamo inserito lo stato RITENTA PAGAMENTO: con questa funzione i bollettini che ieri non sono stati inviati possono essere ritrasmessi con successo senza "bruciare" la marca operativa.

Per il pagamento tramite ricevuta del tabaccaio vi daremo maggiori informazioni il prima possibile.
Scaricare aggiornamento SIDA TuttoPrenota build 558 da QUESTO LINK.
- il consulente SIDA più vicino a te
- gli uffici centrali AutoSoft SIDA al numero 0332/511550








